Tutoriel Vert.x
Préparation
Commencez par télécharger et décompresser l’archive contenant le code dont nous aurons besoin pour la session d’aujourd’hui.
Ouvrez le dossier dans VSCode. Vous devriez avoir la structure suivante :
- les sources de notre serveur sont dans le dossier
src; - un fichier
docker-compose.ymlqui décrit les conteneurs à lancer pour les capteurs et le frontend; - des fichiers de configuration pour la gestion des bibliothèques externes sont dans le dossier
gradleet les fichiersgradlew,gradlew.bat,settings.gradle; - un fichier
readme.mdavec des instructions sommaires pour lancer le projet.
Pour compiler et lancer le projet, ouvrez un terminal dans VSCode et utilisez ./gradlew.bat run (windows) ou ./gradlew run (macOS / linux).
L’outil va télécharger automatiquement les bibliothèques utilisées par le projet, compiler les sources et lancer le serveur.
Le terminal devrait se stabiliser sur un message similaire au screenshot.

Vous devriez alors pouvoir aller ici et voir le message Hello world!.
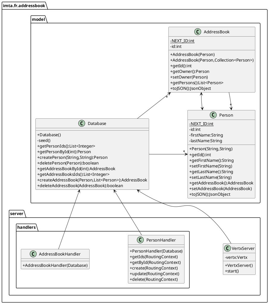
Tour du code
Le code de ce projet est structuré comme suit :
VertxServer.javacontient toute la logique d’initialisation du serveur et de configuration des routes;DisplayRequestHandler.javaetUDPHandler.javacontiennent deux exemples de handlers.
La configuration du serveur
Ouvrez VertexServer.java, c’est dans la méthode start() que nous placerons tout le code qui va indiquer quelles méthodes Java va appeler lorsqu’une requête arrive sur notre serveur.
public void start() {
// create a router that we will use to route HTTP requests to different handlers
Router router = Router.router(vertx);
// register a handler that process payload of HTTP requests for us
router.route().handler(BodyHandler.create());
// we register handlers here
DisplayRequestHandler myHandler = new DisplayRequestHandler();
// this will catch all call to localhost:8080/hello whatever the HTTP method is
router.route("/hello").handler(myHandler);
// this will catch GET / POST requests to localhost:8080/hello/<something>
router.get("/hello/:name").handler(myHandler);
router.post("/hello/:name").handler(myHandler);
// we start the HTTP server
vertx.createHttpServer().requestHandler(router).listen(8080);
// ...........
}Dans cet exemple, nous enregistrons un même handler pour trois routes différentes :
/hellopour toutes les méthodes HTTP;/hello/:namepour le GET et le POST.
Dans un premier temps essayer ces routes et observez le terminal, vous devriez voir des messages donnant des informations sur la requête entrante.
Lorsque vous accéder à une page web votre navigateur envoi une requête GET.
Pour tester notre route avec la méthode POST vous pouvez utiliser curl depuis la ligne de commande curl -X POST http://localhost:8080/hello/Melanie.
Ou bien cliquer sur le bouton suivant :
Vous pouvez constater que la route /hello/:name est une route générique qui capture toutes les requêtes commençant par /hello/ et suivi d’un mot. Lorsque vous déclarez une route vous pouvez indiquer des paramètres, que vous pourrez récupérer dans votre handler, avec la notation :nomParametre.
Par exemple, la route /hello/:name a un paramètre nommé name qui capture tous les mots qui suivent le /hello/.
Vous verrez ensuite comment récupérer ces paramètres dans vos handlers.
La suite de la méthode start() initialise un second serveur qui écoute sur le port 12345 et traite uniquement des paquets UDP en utilisant le handler UDPHandler.
// create a UDP socket
DatagramSocket socket = vertx.createDatagramSocket();
// register a handler for this server
socket.handler(new UDPHandler());
// start the server to listen on all interfaces on port 12345
socket.listen(12345, "0.0.0.0");Les handlers
DisplayRequestHandler.java
Regardez maintenant DisplayRequestHandler.java. Notez que la classe implémente l’interface Handler<RoutingContext> et redéfinit la méthode handle(RoutingContext).
C’est cette méthode qui est appelée par le serveur lorsque qu’une requête avec la bonne route arrive.
L’objet RoutingContext que nous recevons en paramètre contient toutes les informations sur la requête et possède des méthodes pour envoyer la réponse que l’on souhaite.
Vous trouverez toutes les méthodes que vous pouvez utiliser sur un RoutingContext ici. Les méthodes que vous utiliserez le plus sont String pathParam(String), String queryParam(String), RequestBody body(), HttpServerRequest request(), HttpServerResponse response() ainsi que les méthodes end(String) et json(Object).
Exercice 1
Modifiez la méthode handle() de DisplayRequestHandler.java de façon à ce que le message affiché par le navigateur soit Hello toto! depuis http://localhost:8080/hello/toto (et plus généralement Hello MonNom! en accédant à http://localhost:8080/hello/MonNom) mais toujours Hello world! depuis ce lien.
Correction
Exercice 2
Faites une nouvelle route qui réponde aux requêtes GET /hello/<nom>/<prenom> et affiche Bonjour <nom> <prenom> dans le navigateur.
Correction
Exercice 3
Adaptez DisplayRequestHandler.java de l’exercice 1 pour retourner un objet JSON comme suit :
{
"msg": "Hello World!",
"name": "John"
}Si aucun nom n’est passé en paramètre vous devrez répondre :
{
"msg": "Hello World!",
"name": "anonymous"
}Vous utiliserez un JsonObject, qui se comporte comme un dictionnaire python, pour créer votre réponse.
Correction
UDPHandler.java
Regardez maintenant UDPHandler.java. Notez qu’il implémente toujours l’interface Handler mais que le type en paramètre a changé.
C’est maintenant Handler<DatagramPacket>, un DatagramPacket est un paquet UDP.
Le traitement du paquet est ici très simple, nous récupérons le contenu du paquet avec la méthode data(), récupérons sa représentation sous forme de chaîne de caractères avec toString() et l’affichons dans le terminal.
@Override
public void handle(DatagramPacket packet) {
String payload = packet.data().toString();
System.out.println("Incoming UDP data: " + payload);
}Comme ce handler gère les paquets UDP nous ne pouvons pas directement le tester depuis le navigateur. Nous verrons dans la suite du TP que vous avez à disposition un capteur simulé qui envoie régulièrement des paquets UDP à notre serveur.